Equipment tab

You can now integrate Equipment Timecards with Sage Intacct.

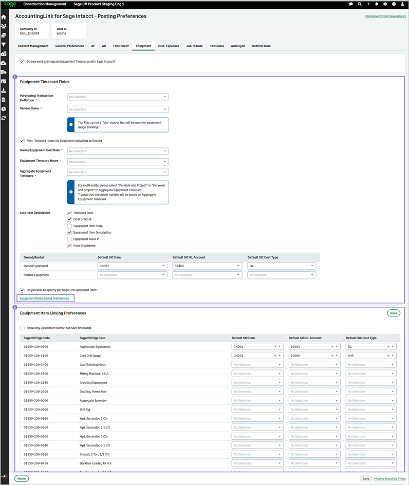
  1. Open the Equipment tab and select Do you want to integrate Equipment Timecards with Sage Intacct?.

  2. Select the appropriate values from the following Equipment Timecard fields and click Save:

    • Purchasing Transaction Definition: Select the type of the purchasing transaction, e.g., Purchase Order, change PO, PO with Tax, and so on.

    • Vendor Name: Select the vendor name from the dropdown.

    • Post Timecard Hour for Equipment classified as Rented: Select to post Timecards for rented Equipment.

    • Post Timecard Hour for Equipment classified as Owned: Select to post Timecards for owned Equipment.

    • Equipment Timecard Hours: Select RT, IT, or DT hours.

    • Aggregate Equipment Timecard: Select when the Timecard should be aggregated, such as per week, per date, and so on.

    • Line Item Description: Select the fields to be included in the line item description, such as Timecard Date, Equipment Item Code, and so on.

    • Owned/Rental: Specify the default item, GL account, and cost type for owned and rented equipment.

  3. To specify linking preferences for Sage Intacct for each equipment item separately, select Do you wish to specify per Sage CM Equipment Item?, click Equipment Item Linking Preferences, and specify the following:

    • Optional: Select Show only Equipment Items that have timecards to include only equipment items that have timecards in the list.

    • For each Sage CM Equipment Code and Description, set the following:

      • Default SIC Item: Select the default Sage Intacct item from the dropdown.

      • Default SIC GL Account: Select the default Sage GL account from the dropdown.

      • Default SIC Cost Type: Select the default Sage Intacct cost type from the dropdown.